Инструментальное программное средство Command Expert
Для добавления в избранное нужно авторизоваться
Новое инструментальное средство Command Expert компании Agilent - это БЕСПЛАТНОЕ программное приложение, которое обеспечивает возможность быстрого и простого управления измерительными приборами во многих средах прикладных программ ПК!
Управление измерительными приборами становится всё более сложным с учётом множества используемых интерфейсов и растущего набора функциональных возможностей приборов. Прикладные программы, исполняемые на ПК, обычно не предлагают пользователю помощь при поиске требуемых команд управления прибором, установке надлежащих параметров и пересылке данных и переменных.
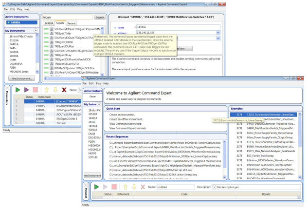
Инструментальное средство Command Expert объединяет команды для управления измерительными приборами, документацию, проверку синтаксиса и исполнение команд в одном простом интерфейсе. Command Expert работает с измерительными приборами, которые используют команды языка SCPI (Standard Commands for Programmable Instrumentation) или драйверы IVI-COM.
- Поиск команд для управления приборами
- Доступ к полной документации, содержащей описание команд
- Проверка синтаксиса команд
- Создание последовательностей команд управления приборами
- Исполнение последовательностей команд
- Интеграция последовательностей команд в среды прикладных программ ПК
Содержание
- Ускорение начала работы
- Ускорение проведения измерений
- Расширение для MATLAB
- Встраиваемое дополнение для Excel
- Интеграция с графическими средами программирования
- Простое управление измерительными приборами в программах Visual Studio
